Orange: Neighbors
Sumber: https://docs.biolab.si//3/visual-programming/widgets/data/neighbors.html
Widget Neighbors menghitung tetangga terdekat dalam data sesuai dengan referensi.
Input
Data: An input data set. Reference: A reference data for neighbor computation.
Output
Neighbors: A data table of nearest neighbors according to reference.
Widget Neighbors menghitung tetangga terdekat untuk referensi yang diberikan dan untuk ukuran jarak tertentu. Referensi dapat berupa satu atau lebih instance. Dalam kasus dengan satu referensi, widget Neighbors output n instance dari data di mana n diatur oleh opsi Number of neighbors pada widget Neighbors. Ketika referensi mengandung lebih banyak instance, widget Neighbors menghitung jarak gabungan untuk setiap instance data sebagai jarak minimum untuk setiap referensi. Widget Neighbors akan menghasilkan n instance data dengan jarak gabungan terendah.

- Distance measure for computing neighbors. Supported measures are: Euclidean, Manhattan, Mahalanobis, Cosine, Jaccard, Spearman, absolute Spearman, Pearson, absolute Pearson.
- Number of neighbors on the output.
- If Exclude rows (equal to) references is ticked, data instances that are highly similar to the Reference (distance < 1e-5), will be excluded.
- Click Apply to commit the changes. To communicate changes automatically tick Apply Automatically.
- Status bar with access to widget help and information on the input and output data.
Contoh
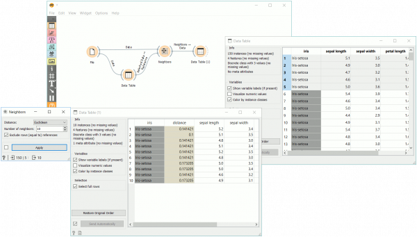
Pada contoh ini, kita menggunakan data iris dan meneruskannya ke widget Neighbors dan widget Data Table. Dalam widget Data Table, kita memilih contoh iris, yang akan berfungsi sebagai referensi kita, artinya kita ingin mengambil 10 contoh terdekat ke instance data terpilih. Kita menghubungkan widget Data Table ke widget Neighbors juga.
Kita dapat mengamati hasil neighbor computation di widget Data Table (1), di mana kita dapat melihat 10 gambar terdekat dengan bunga iris pilihan kita.

Sekarang ubah selection pada widget Data Table menjadi multiple examples. Sebagai hasilnya, kita mendapatkan instance dengan jarak gabungan terdekat ke referensi. Metode ini menghitung jarak gabungan sebagai jarak minimum untuk setiap referensi.

Contoh ini, kita membutuhkan tambahan add-on Image Analytics. Kita me-load 15 lukisan dari pelukis terkenal dengan widget Import Images dan menyerahkannya ke widget Image Embedding, dimana kita memilih Painter.
Maka prosedurnya sama seperti di atas. Kita meneruskan embedded images ke widget Image Viewer dan memilih lukisan dari Monet untuk dijadikan gambar referensi kita. Kita meneruskan gambar ke widget Neighbors, tempat kita mengatur ukuran jarak ke cosinus, menandai agar exclude dari referensi dan menset ke neighbour ke 2. Ini memungkinkan kita untuk menemukan actual closest neighbor dengan lukisan referensi dan mengamati mereka berdampingan di widget Image Viewer (1).
