OpenAirInterface-CN
Tujuan dari grup proyek OAI-5G Core Network (CN) adalah untuk menyediakan implementasi 3GPP-Compliant 5G Standalone (SA) CN dengan rangkaian fitur yang kaya. OAI 5G CN dirancang dan diimplementasikan dengan cara yang fleksibel yang dapat dengan mudah diadaptasi untuk memenuhi kebutuhan kasus penggunaan 5G yang beragam. Semua fitur komponen OAI 5G CN terus diuji dengan penguji profesional, gNB komersial (dengan COTS UE), dan simulator RAN open source.
Semua komponen OAI 5G CN diterbitkan di bawah Lisensi Publik OAI V1.1.
5G CN Overview
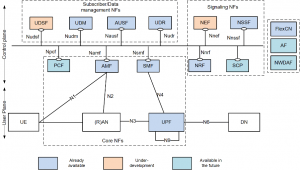
Untuk mendukung beragam layanan yang dibayangkan untuk 5G dengan persyaratan kinerja yang sangat berbeda, 5GC dirancang dengan arsitektur berorientasi layanan melalui penerapan 3GPP defined service-based architecture (SBA) yang baru. Dalam arsitektur ini, sekumpulan komponen 5GC, atau dalam hal ini disebut Network Functions (NFs) memberikan layanan kepada NF lain yang berwenang untuk mengakses layanan mereka. Untuk interaksi antara fungsi-fungsi jaringan, salah satunya bertindak sebagai Konsumen Layanan, dan yang lainnya sebagai Produsen Layanan. Selain itu, fungsi Control Plane (CP) dipisahkan dari User Plane (UP) untuk membuat penskalaan secara mandiri, memungkinkan operator menggunakan komponen ini untuk membuat dimensi, menerapkan, dan mengadaptasi jaringan sesuai kebutuhan mereka dengan mudah. Gambar di bawaj menggambarkan arsitektur referensi non-roaming untuk 5GC. Untuk detail lebih lanjut, silakan merujuk ke 3GPP TS 23.501.

Gambar. non-roaming reference architecture untuk 5GC (TS 23.501)
OAI 5G CN – Status Saat ini
OAI 5G CN project di rencanakan untuk bisa secara memenuhi secara penuh standalone 3GPP-compliant 5G CN implementation (seperti di jelaskan di gambar di atas). Dalam release v1.4.0, AOI mengimplementasikan Network Functions (NF) berikut:
- Access and Mobility Management Function (AMF)
- Session Management Function (SMF)
- User Plane Function (UPF)
- Network Repository Function (NRF)
- Authentication Server Function (AUSF)
- Unified Data Management (UDM)
- Unified Data Repository (UDR)
- Network Slice Selection Function (NSSF)
Implementasi OAI 5G CN telah secara extensive di test dan di validasi dengan:
- Professional tester (Mobileum dsTest and ng4T)
- Commercial gNBs (including Amarisoft gNB, Baicell gNB with COST UE)
- OAI gNB dengan COTS UE (Quectel/SIMcom modules)
- Open-source RAN emulator (UERANSIM, Gnbsim, My-5GRANTester)
Fitur

Saat ini, OAI 5G CN mendukung prosedur dasar untuk connection, registration (UE registration, de-registration, dan service request) dan session management (PDU session establishment, modification and release). OAI 5G CN juga mendukung beberapa fitur tambahan seperti, N2 Handover, HTTP/2, FQDN support, Paging, Network slicing (didukung sebagian). Perlu disebutkan bahwa OAI 5G CN dapat mendukung beberapa UE dan beberapa sesi PDU secara bersamaan.
OAI 5G CN dapat diadaptasi untuk mendukung skenario kasus penggunaan yang berbeda dengan opsi penyebaran yang berbeda dan rasa yang berbeda untuk User Plane.
Tiga mode deployment:
- Minimalist 5GC dengan AMF, SMF, NRF, dan UPF
- Basic 5GC dengan AMF, SMF, NRF, UPF, UDM, AUSF dan UDR
- Slicing 5GC dengan AMF, SMF, NRF, UPF, UDM, AUSF, UDR, dan NSSF
Tiga UPF flavor:
- SPGW-U-tiny (dari 4G) dengan tambahan fitur untuk 5G
- VPP-UPF (bertumpu pada VPP-Travelping, dengan DPDK support)
- Production grade UPF (SD-Fabric, dalam proses pembuatan)
Tiga deployment platform:
- Instalasi Bare-metal atau di mesin virtual
- Deployment otomatis NF dalam wadah Docker menggunakan Docker-Compose
- Deployment cloud-native menggunakan Helm Chart (pada kluster OpenShift/Kubernetes)